自動化生產線中庫卡工業機器人KRC4項目比較的處置方法
發布日期:2022-09-06 10:23 ????瀏覽量:
1. 在 WorkVisual 中按序選擇菜單項: 工具 > 比較項目。 窗口 【 比較項目】打開。

2. 選擇需與當前 WorkVisual 項目作比較的項目,例如實際機器人控制系統上的同名項目。
選擇 “ 合并 ” 項目如下圖:

3. 點擊 繼續。 顯示一個進度條。 (如果項目包含多個機器人控制系統,則顯示每個系統的進度條)。
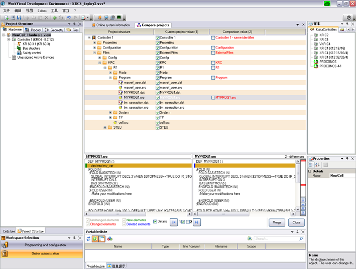
4. 當進度條已填滿且出現狀態顯示 “ 合并準備就緒 ” 時, 點擊 【 顯示區別】鍵。 項目之間的差異即以一覽表的形式顯示出來。若未發現差異,則在信息窗口中顯示與此相關的訊息。 繼續執行第 ?8 步。隨后無需執行后續步驟。
5. 對每種差異均應選擇需采用的狀態。 不必一次過完成所有差異的這種選擇。如果合適的話,也可保留默認選擇。
6. 按動 合并,以將更改傳給 WorkVisual 應用。
7. 重復步驟 5 和 6 任意多次。 這樣,可逐步編輯各個區域。若不再有其他區別,則顯示以下信息: 無其它區別。
8. 關閉窗口 【 比較項目】
9. 若在機器人控制系統的項目中改變了附加軸的參數,則必須在 WorkVisual中將其更新:
1) 為這些附加軸打開窗口 機器參數配置。
2) 在 一般軸相關機器參數區域內按用于導入機器參數的按鍵。數據即被更新。
10. 保存項目。
項目比較示例
項目比較概覽如下圖

決定應該應用文件的哪種狀態
示例: 合并項目如下圖:

【 詳細信息】功能鍵激活時,可顯示不同文件之間的差異
示例: 細節已更新如下圖

相關文章